ConnectProf Trendyol Entegrasyonu Kurulum ve Kullanım Kılavuzu
Bu rehber, Trendyol mağazanızı ConnectProf paneline nasıl bağlayacağınızı, ürünlerinizi nasıl yöneteceğinizi ve stok/fiyat senkronizasyonunu nasıl sağlayacağınızı adım adım açıklamaktadır.
Ne İçin Kullanılır?
Trendyol entegrasyonu; ürünlerinizin stok ve fiyat bilgilerini tek merkezden yönetmek, sipariş süreçlerini otomatize etmek ve satış performansınızı ConnectProf paneli üzerinden anlık takip etmek için kullanılır.
Trendyol Satıcı Hesabı
Entegrasyonu kurabilmek için aktif bir Trendyol satıcı hesabınızın olması gerekir. Satış modelinize göre aşağıdaki seçeneklerden biriyle ilerleyebilirsiniz:

Trendyol API Bilgilerini Alma
1. Trendyol Satıcı Paneline Giriş Yapın
Trendyol Satıcı Paneli giriş ekranından kayıtlı e-posta adresiniz ve şifreniz ile oturum açın.

2. Hesap Bilgilerim Menüsüne Erişin
Giriş yaptıktan sonra sağ üst köşede bulunan kullanıcı adınızın veya mağaza adınızın olduğu profil ikonuna tıklayın. Açılan açılır menüden "Hesap Bilgilerim" seçeneğine tıklayın.

3. Entegrasyon Bilgileri Sekmesini Seçin
Hesabım sayfası açıldığında, üst kısımda yer alan sekmelerden "Entegrasyon Bilgileri" sekmesine geçiş yapın. Bu alanda ihtiyacınız olan tüm veriler listelenecektir:
Satıcı ID: ConnectProf'taki "Tedarikçi Kimliği" alanına yazılacak numara.
API Key: ConnectProf'taki "API Kullanıcı Adı" alanına yazılacak anahtar.
API Secret: ConnectProf'taki "API Şifresi" alanına yazılacak gizli anahtar.

1. Trendyol Hesabını ConnectProf'a Ekleme
Hesabınızı bağlamak için aşağıdaki adımları izleyin:
- ConnectProf sol menüsünde yer alan Hesaplarım sekmesine tıklayın.
- Açılan ekranda sağ üstte bulunan Hesap Ekle (+) butonuna basın.

3. Pazaryeri listesinden Trendyol logosunu seçin.

4. Bilgiler sekmesinde aşağıdaki alanları doldurun:
- API Kullanıcı Adı: Trendyol paneli üzerinden aldığınız anahtar.
- API Şifresi: Entegrasyon şifreniz.
- Tedarikçi Kimliği: Trendyol Supplier ID numaranız.
5. Devam butonuna basarak bağlantıyı test edin ve kaydedin.

Girdiğiniz bilgiler Trendyol servisleri tarafından doğrulandığında "Hesabınıza Erişim Sağlandı" onay ekranı ile karşılaşırsınız.

Eğer girilen bilgilerden herhangi biri hatalı, eksik veya Trendyol tarafında yetkisiz ise sistem "Bağlantı Başarısız" uyarısı verecektir.

Alanlar ve Tanımlar
| Alan Adı | Açıklama |
|---|---|
| API Kullanıcı Adı | Trendyol tarafından verilen API entegrasyon kullanıcı bilgisidir. |
| Tedarikçi Kimliği (Supplier ID) | Mağazanıza tanımlanan benzersiz numaradır. |
| Ürün Durumu | Ürünün Trendyol panelinde "Başarılı" veya "Hatalı" olma durumunu gösterir. |
| Varyant Verileri | Ürüne ait seçeneklerin (renk, beden vb.) eşleşme bilgileridir. |
2. Entegrasyon Ayarları
- ConnectProf panelinizde sol menüden Ürün ve Sipariş Kataloğu > Ürünler sekmesine gidin.
- Üst menüden Dışarı Aktarım sekmesine tıklayın.
- Trendyol Entegrasyonu kutucuğu üzerinde bulunan kırmızı renkli "Entegrasyon Ayarlarını Tamamlayın" butonuna tıklayarak ayar ekranını açın.

Görsel 1: Entegrasyon ayarları başlangıç ekranı.
- Genel Ayarlar sekmesinde ürün filtrelerini ve alan eşleştirmelerini yapın.

Görsel 2: Genel Ayarlar sekmesinde limitler ve alan seçimlerinin yapılandırılması.
- Üst menüdeki Seçenekler sekmesine geçerek kargo süresi ve marka/model ön ekleri gibi detayları belirleyin.

Görsel 3: Seçenekler sekmesinde pazar yerine özel operasyonel ayarlar.
- Sağ üst köşede bulunan "Değişiklikleri Kaydet" butonu ile işlemleri tamamlayın.

Görsel 4: Ayarlar tamamlandıktan sonra aktarımın aktifleştiği entegrasyon kutusu.
Alanlar / Ayarlar / Butonlar
1. Genel Ayarlar Sekmesi
| Ayar Grubu | Açıklama |
|---|---|
| Limitler | Kritik Stok, Liste Fiyat Sınırlaması ve İndirimli Fiyat Sınırlaması gibi filtrelerin aktif edildiği bölümdür. |
| Diğer Seçenekler | "Sadece Aktif Ürünleri Gönder", "Fotoğrafsız Ürünleri Gönderme" gibi teknik filtreleri içerir. |
| Alan Seçimi | Ürün Kodu, Barkod, Fiyat ve Stok gibi verilerin T-Soft tarafındaki hangi alandan çekileceğini belirler. |
2. Ürün ve Stok Yönetimi
Ürünlerinizi Trendyol'da satışa sunmak ve güncel tutmak için Ürünler menüsünü kullanabilirsiniz. Ürün yönetim panelinde her ürünün yanındaki logolar, o ürünün hangi pazaryerlerine bağlı olduğunu gösterir.
Hızlı stok ve fiyat güncellemeleri için liste üzerindeki ilgili alanları doğrudan düzenleyebilir veya toplu işlem menüsünü kullanabilirsiniz.
Bir ürünün Trendyol üzerindeki durumunu detaylı incelemek için:
- İlgili ürünün yanındaki düzenleme butonuna tıklayın.
- Ürün kartı içerisinde Trendyol sekmesine geçiş yapın.
- Bu ekranda ürünün Trendyol'daki Liste Fiyatı, İndirimli Fiyatı ve Stok bilgilerini kontrol edebilirsiniz.
- Stok & Fiyat butonu ile sadece sayısal verileri, Tüm Veri butonu ile tüm ürün içeriğini anlık olarak Trendyol'a gönderebilirsiniz. (Resim, açıklama vs.)

⚠️ KRİTİK NOTLAR
Entegrasyonunuzun hatasız çalışması ve ürünlerinizin reddedilmemesi için aşağıdaki teknik gereklilikleri mutlaka kontrol ediniz:
Sık Sorulan Sorular
Barkodu olmayan ürünleri nasıl engellerim?
Genel Ayarlar altındaki "Diğer Seçenekler" bölümünden "Barkodu Olmayan Ürünleri Gönderme" kutucuğunu işaretleyerek kaydedebilirsiniz.
Kritik stok uyarısı nedir?
Stok miktarı belirlediğiniz rakamın altına düşen ürünler için sistemin size e-posta ile bildirim göndermesini sağlar.
Stok güncellemeleri ne kadar sürede yansır?
ConnectProf üzerinden yapılan stok ve fiyat güncellemeleri, API üzerinden anlık olarak gönderilir ve genellikle birkaç dakika içinde pazar yerinde güncellenir. Stok ve Fiyat güncellemeleriniz sözleşmenizde bulunan entegrasyon sürelerinize göre değişiklik gösterebilir. ConnectProf > Entegrasyonlar sayfası üzerinden entegrasyon sürelerinizi kontrol edebilirsiniz.
Ürünüm neden güncellenmiyor?
Ürünün bağlı olduğu hesabın API bilgilerinin geçerli olduğundan ve ürünün ConnectProf üzerinde "Aktif" durumda olduğundan emin olun.
Siparişlerin kargo bilgileri nasıl güncellenir?
T-Soft panelinde siparişe kargo takip numarası girilip durum "Kargolandı" yapıldığında, bu bilgi API üzerinden otomatik olarak pazar yerine iletilir ve sipariş ilgili tarafta da kargolandı durumuna geçer.
İptal/İade süreci entegre mi?
Pazar yeri üzerinden gelen iptal talepleri entegrasyon üzerinden takip edilebilir; ancak nihai iade onay işleminin pazar yeri satıcı panelinden yapılması önerilir.
ConnectProf hakkında daha fazla bilgi almak için web sitemizi ziyaret edebilir veya bizimle iletişime geçebilirsiniz.
ConnectProf demosunu kullanarak entegrasyon sürecini deneyimleyebilir ve operasyonlarınıza uygunluğunu test edebilirsiniz. Demoya ulaşmak için tıklayınız.
Trendyol'dan ConnectProf'a Ürün Çekme
Bu makalede, Trendyol mağazanızdaki mevcut ürünlerinizi ConnectProf paneline nasıl aktaracağınız adım adım anlatılmaktadır. Bu işlem sayesinde ürünlerinizi tek tek açmak yerine Trendyol üzerindeki verilerinizle (fiyat, stok, açıklama, görsel) hızlıca entegre edebilirsiniz. Trendyol’dan ürün çekme işlemi için öncelikle lisansınızın açık olması gerekmektedir. Lisansınız açık ise “Hesaplarım” sayfasından Trendyol hesabınızın APİ bilgilerinizi eklemelisiniz.
Lisansınız var ise Destek ekibine talep oluşturarak işlemlerinize başlanmasını talep edebilirsiniz.
Lisansınız yok ise Satış temsilcileri ile görüşerek detaylı bilgi alabilirsiniz.
1. Aşama: Trendyol Hesabının Tanımlanması
Ürün aktarımına başlamadan önce Trendyol mağazanızı sisteme bağlamanız gerekmektedir.
- Yönetici Paneli ana sayfasında sağ üstte veya sol menüde bulunan Hesaplarım butonuna tıklayın.
- Açılan sayfada yeni bir hesap eklemek için + butonuna basın.

3. Pazaryeri listesinden Trendyol seçeneğini bulun ve üzerine tıklayarak Devam deyin.

4. Bilgiler sekmesinde aşağıdaki alanları doldurun:
- API Kullanıcı Adı: Trendyol Partner panelinden aldığınız API Key.
- API Şifresi: Trendyol Partner panelinden aldığınız API Secret.
- Tedarikçi Kimliği: Trendyol Seller ID numaranız.
5. Test Sonucu sekmesine tıklayarak bağlantının başarılı olduğunu doğrulayın ve Devam butonuna basarak hesabı kaydedin.

Not: Bu ekranda API Kullanıcı Adı veya API Şifresi hatalı girildiği takdirde sistem bağlantıyı gerçekleştiremez ve Bağlantı Başarısız hatasını gösterir.

2. Aşama: Ürün Aktarımı
- Hesap ekleme işleminden sonra Yönetici paneli > Entegrasyonlar > İçeri Aktarım alanından “Yeni Entegrasyon Oluştur” butonuna tıklayınız.

2. Kaynak Seçimi: "Pazaryeri" seçeneğini işaretleyip, listeden tanımladığınız Trendyol hesabını seçin. Hesaplarım kısmında daha önce hesaplarınızı tanımladığınız için bu aşamada Hesaplarım kısmında ki Trendyol hesabınız seçilmesi istenecektir.

Hesap bilgileri doğru olması durumunda aşağıda ki gibi yanıt alıp İçeri Aktarım Kurulumunu başarıyla sağlamış olacaksınız.


3. İçeri Aktarım entegrasyonu kurulduktan sonra Entegrasyonlar > İçeri Aktarım > Trendyol > Seçenekler alanından Ürün üzerinde güncellenmesini istediğiniz alanların seçimini yapabilirsiniz.


4. İşlemlerinizi tamamladıktan sonra güncelleme için destek talebi oluşturabilirsiniz.
5. Güncellemeden sonra ürünleriniz Yönetici Paneli > Ürün Listesi alanına gelecektir.
Alanlar ve Açıklamalar
| Alan Adı | Açıklama |
|---|---|
| API Kullanıcı Adı | Trendyol Partner panelinde size verilen API anahtarıdır. |
| API Şifresi | Entegrasyonun güvenliğini sağlayan özel şifredir. |
| Tedarikçi Kimliği (Supplier ID) | Trendyol mağazanızın 6 haneli benzersiz ID numarasıdır. |
Trendyol tarafından ConnectProf tarafına aktarılan ürünlerinizi tekrardan pazaryerlerine göndermek için aşağıda ki adımları ve makalelerimizi inceleyebilirsiniz.
2. Ürünlerinizi pazaryerine aktarmak için öncelikle aktarmak istediğiniz pazaryerine kategori eşlemesi yapılmalıdır. Kategori eşlemesi ile ilgili detaylı bilgi almak için tıklayınız.
3. Kategorisini eşlediğiniz ürünlerin pazaryerine aktarılması için Dışarı Aktarım Entegrasyon kurulması gereklidir. Dışarı aktarım entegrasyonu kurulumu ile ilgili detaylı bilgi almak için tıklayınız.
4. Dışa aktarım entegrasyonundan sonra son adım ise pazaryerine ürün aktarım işlemidir. Pazaryerine ürün aktarımı ile ilgili detaylı bilgi almak için tıklayınız.
Sık Sorulan Sorular
Ürün çekme işlemi ne kadar sürer?
Ürün sayınıza bağlı olarak değişmekle birlikte, ortalama 500 ürünlük bir liste 1-2 dakika içinde içeri aktarılır.
Ürünler çekilirken fiyatlar nasıl gelir?
Trendyol'daki güncel satış fiyatınız ne ise ConnectProf'a o fiyat üzerinden aktarılır. Daha sonra panelden bu fiyatları toplu değiştirebilirsiniz.
Kısa Açıklama
ConnectProf panelinde yer alan Satış İstatistikleri sekmesi, entegre olduğunuz tüm pazaryerlerinden gelen sipariş verilerini, ürün performanslarını ve kazanç grafiklerini tek bir ekranda analiz etmenize olanak tanır.
Ne İçin Kullanılır?
Bu ekran; hangi pazaryerinde daha aktif olduğunuzu, en çok hangi ürünlerin iade/iptal edildiğini ve satış trendlerinizin hangi yöne evrildiğini takip ederek stratejik kararlar almanız için kullanılır.

Üst Panel: Genel Kazanç Verileri
Panelin en üstünde yer alan kartlar, mağazanızın genel sağlık durumunu özetler:
- Toplam Kazanç: Mağazanızın kurulduğu günden bugüne kadar yaptığı tüm satışların toplam cirosunu ve toplam sipariş adedini gösterir.
- Son 3 Aylık Kazanç: Son 90 günlük periyottaki satış performansınızı grafiksel olarak sunar. Mevsimsel dalgalanmaları görmenizi sağlar.
- En Çok Kazanç: Ciro bazında en başarılı olduğunuz pazaryerini (Örn: Trendyol) ve bu kanaldan gelen sipariş sayısını gösterir.
- En Az Kazanç: Satış hacmi en düşük olan kanalı belirleyerek, o kanala özel kampanya veya optimizasyon yapmanıza yardımcı olur.
Orta Panel: Satış Görünümü ve Grafikler

- Pazar Yeri Satış Görünümü: Hangi pazaryerinden ne kadarlık (TRY bazında) ciro elde edildiğini kıyaslamalı sütun grafik ile sunar.
- Haftalık / Aya Göre Satış Görünümü: Belirli zaman dilimlerindeki (günlük, haftalık, aylık) satış yoğunluğunu görselleştirir.
- Teslimat Adresine Göre Görüntüle: Siparişlerin en çok hangi şehirlere (İstanbul, Ankara, İzmir vb.) gittiğini göstererek lojistik ve reklam hedeflemesi yapmanızı sağlar.
- Ülke Bazlı Satış Oranları: e-İhracat yapan firmalar için satışların ülkeler arası dağılımını yüzde (%) olarak pasta grafiği ile verir.
Alt Panel: Ürün Performans Analizi
Bu bölüm, stok yönetimi ve pazarlama stratejileriniz için en kritik verileri içerir:

| Tablo Başlığı | Ne Anlama Gelir? |
|---|---|
| En İyi 10 Ürün | Adet bazında en çok satılan ilk 10 ürününüzdür. "Lokomotif" ürünlerinizi tespit etmenizi sağlar. |
| En Çok İptal Edilen 10 Ürün | Sipariş alındıktan sonra operasyonel nedenlerle (stok yokluğu vb.) en çok iptal olan ürünleri listeler. |
| En Çok İade Edilen 10 Ürün | Müşteri tarafından en çok geri gönderilen ürünlerdir. Ürün kalitesi veya yanlış açıklama sorunlarını tespit etmenizi sağlar. |
| En Pahalı / En Ucuz 10 Ürün | Liste fiyatı veya indirimli fiyat üzerinden en yüksek ve en düşük fiyatlı ürünlerinizin stok durumunu gösterir. |
Sık Sorulan Sorular
İptal edilen siparişler "Toplam Kazanç" miktarını düşürür mü?
ConnectProf istatistikleri pazaryerinden gelen ham veriyi işler. İptal ve iadeler "En Çok İade/İptal" listelerinde ayrıca takip edilir, toplam ciroda pazaryeri API'sinin gönderdiği statü geçerlidir.
Hangi zaman aralığındaki verileri görüyorum?
Genel kartlar tüm zamanları, grafikler ise üzerlerinde belirtilen (haftalık, aylık, 3 aylık) periyotları kapsar.
Kısa Açıklama
ConnectProf panelinde yer alan Satış İstatistikleri sekmesi, entegre olduğunuz tüm pazaryerlerinden gelen sipariş verilerini, ürün performanslarını ve kazanç grafiklerini tek bir ekranda analiz etmenize olanak tanır.
Ne İçin Kullanılır?
Bu ekran; hangi pazaryerinde daha aktif olduğunuzu, en çok hangi ürünlerin iade/iptal edildiğini ve satış trendlerinizin hangi yöne evrildiğini takip ederek stratejik kararlar almanız için kullanılır.

Üst Panel: Genel Kazanç Verileri
Panelin en üstünde yer alan kartlar, mağazanızın genel sağlık durumunu özetler:
- Toplam Kazanç: Mağazanızın kurulduğu günden bugüne kadar yaptığı tüm satışların toplam cirosunu ve toplam sipariş adedini gösterir.
- Son 3 Aylık Kazanç: Son 90 günlük periyottaki satış performansınızı grafiksel olarak sunar. Mevsimsel dalgalanmaları görmenizi sağlar.
- En Çok Kazanç: Ciro bazında en başarılı olduğunuz pazaryerini (Örn: Trendyol) ve bu kanaldan gelen sipariş sayısını gösterir.
- En Az Kazanç: Satış hacmi en düşük olan kanalı belirleyerek, o kanala özel kampanya veya optimizasyon yapmanıza yardımcı olur.
Orta Panel: Satış Görünümü ve Grafikler

- Pazar Yeri Satış Görünümü: Hangi pazaryerinden ne kadarlık (TRY bazında) ciro elde edildiğini kıyaslamalı sütun grafik ile sunar.
- Haftalık / Aya Göre Satış Görünümü: Belirli zaman dilimlerindeki (günlük, haftalık, aylık) satış yoğunluğunu görselleştirir.
- Teslimat Adresine Göre Görüntüle: Siparişlerin en çok hangi şehirlere (İstanbul, Ankara, İzmir vb.) gittiğini göstererek lojistik ve reklam hedeflemesi yapmanızı sağlar.
- Ülke Bazlı Satış Oranları: e-İhracat yapan firmalar için satışların ülkeler arası dağılımını yüzde (%) olarak pasta grafiği ile verir.
Alt Panel: Ürün Performans Analizi
Bu bölüm, stok yönetimi ve pazarlama stratejileriniz için en kritik verileri içerir:

| Tablo Başlığı | Ne Anlama Gelir? |
|---|---|
| En İyi 10 Ürün | Adet bazında en çok satılan ilk 10 ürününüzdür. "Lokomotif" ürünlerinizi tespit etmenizi sağlar. |
| En Çok İptal Edilen 10 Ürün | Sipariş alındıktan sonra operasyonel nedenlerle (stok yokluğu vb.) en çok iptal olan ürünleri listeler. |
| En Çok İade Edilen 10 Ürün | Müşteri tarafından en çok geri gönderilen ürünlerdir. Ürün kalitesi veya yanlış açıklama sorunlarını tespit etmenizi sağlar. |
| En Pahalı / En Ucuz 10 Ürün | Liste fiyatı veya indirimli fiyat üzerinden en yüksek ve en düşük fiyatlı ürünlerinizin stok durumunu gösterir. |
Sık Sorulan Sorular
İptal edilen siparişler "Toplam Kazanç" miktarını düşürür mü?
ConnectProf istatistikleri pazaryerinden gelen ham veriyi işler. İptal ve iadeler "En Çok İade/İptal" listelerinde ayrıca takip edilir, toplam ciroda pazaryeri API'sinin gönderdiği statü geçerlidir.
Hangi zaman aralığındaki verileri görüyorum?
Genel kartlar tüm zamanları, grafikler ise üzerlerinde belirtilen (haftalık, aylık, 3 aylık) periyotları kapsar.
Kısa Açıklama
ConnectProf panelinde yer alan ürünlerinizin pazaryeri bazlı güncellenme durumlarını, stok/fiyat senkronizasyon sonuçlarını ve pazaryerinden dönen teknik hata veya başarı mesajlarını tekil bazda incelemenizi sağlayan ekrandır.
Ne İçin Kullanılır
Bu özellik; toplu işlemlerin dışında, belirli bir ürünün neden güncellenmediğini analiz etmek, anlık stok/fiyat gönderimi yapmak ve pazaryeri servislerinden gelen (Request/Response) teknik yanıtları kontrol etmek amacıyla kullanılır.
İşlem Adımları
1. Tekil Ürün Güncelleme
Ürünü anlık olarak manuel tetiklemek için aşağıdaki adımları takip edin:
- Ürünler menüsüne gidin.
- İlgili ürünün solundaki "+" (Detay) ikonuna tıklayarak ürün kartını açın.
- Sağ taraftaki pazaryeri sekmelerinden (N11, HB, Trendyol vb.) işlem yapacağınız platformu seçin.
- Stok & Fiyat butonuna tıklayın.

Görsel: Ürün detay paneli ve güncelleme butonlarının görünümü.
Açılan onay penceresinde Güncelle butonuna basarak işlemi başlatın. İşlem tamamlandığında Tamam diyerek pencereyi kapatın.


2. Başarılı İşlem Sonucu
2. Rapor Görüntüleme ve Log İnceleme
Yapılan güncellemenin detaylarına ve pazaryerinden dönen yanıtlara ulaşmak için:
- Ürün detay kartında sağ tarafta bulunan Raporlar butonuna tıklayın.
- Açılan listede ilgili kaydın yanındaki Görüntüle butonuna basın.

Görsel: Ürün özelinde geçmiş raporların listelenmesi.
Pazaryeri tarafında oluşan hataların detayını görmek için satırı genişletip Response başlığının yanındaki Görüntüle linkine tıklayın.

Görsel: Pazaryeri Response (Yanıt) detaylarının incelenmesi.
Alanlar ve Ayarlar
| Alan / Buton | Açıklama |
|---|---|
| Stok & Fiyat | Ürünün stok ve fiyat bilgisini seçili pazaryerine anlık gönderir. |
| Raporlar | Ürüne özel geçmiş güncelleme kayıtlarının listesini açar. |
| Görüntüle (Rapor) | Güncelleme işleminin teknik detaylarını ve loglarını açar. |
| Response | Pazaryeri servisinden dönen hata veya başarı metnidir. |
Sık Sorulan Sorular
Ürün güncelleme sonucunda neden "Hata" alıyorum?
Rapor detayındaki Response alanını kontrol edin. Genellikle "Barkod hatalı" veya "Kategori eşleşmesi eksik" gibi pazaryeri kaynaklı mesajlar yer alır.
Raporlarda "Otomatik" ne anlama gelir?
Sizin manuel müdahaleniz olmadan, ConnectProf sisteminin stok değişimine bağlı olarak yaptığı otomatik senkronizasyondur.
ConnectProf Tekil Ürün Bağlantısı Kesme
ConnectProf panelinizde yer alan bir ürünün, sadece belirli bir pazaryeri ile olan bağını koparmak ve o pazaryerindeki entegrasyon verilerini temizlemek için kullanılır.
İşlem Adımları
- Ürünler Sayfasına Gidin: ConnectProf yönetim panelinde sol menüde bulunan "Ürünler" sekmesine tıklayın.
- Ürünü Seçin: Bağlantısını kesmek istediğiniz ürünün satırındaki (+) ikonuna tıklayarak detayları genişletin.
- Pazaryeri Sekmesini Seçin: Sağ tarafta açılan panelden işlem yapacağınız pazaryerini (Örn: Trendyol) seçin.
- Kaldır Butonuna Tıklayın: İlgili pazaryeri panelinin sağında yer alan "X Kaldır" butonuna tıklayın.

- Onay Verin: Açılan uyarı penceresinde "ENTEGRASYONDAN KALDIR" butonuna tıklayarak işlemi tamamlayın.
Görsel 2: İşlem onay penceresi.
Alanlar / Ayarlar / Butonlar
| Buton / Alan | Açıklama |
|---|---|
| Ürünler Sekmesi | Mağazanızdaki tüm ürünlerin listelendiği ana yönetim alanıdır. |
| Pazaryeri İkonları | Ürünün hangi kanallarda (Trendyol, Hepsiburada vb.) aktif olduğunu ve kanal bazlı ayarlarını gösterir. |
| X Kaldır | Ürünün o kanaldaki tüm eşleşme ve Market Kodu bilgilerini silen butondur. |
| Entegrasyondan Kaldır | Silme işlemini onaylayan son aşama butonudur. |
Sık Sorulan Sorular
Bu işlem ürünü pazaryeri mağazamdan siler mi?
Hayır. Bu işlem sadece ConnectProf üzerindeki bağlantıyı koparır. Ürünün pazaryeri tarafında da silinmesini istiyorsanız, o panelden manuel işlem yapmanız gerekir.
Ürünü yanlışlıkla kaldırdım, ne yapmalıyım?
İşlemin geri dönüşü yoktur. Ürünü tekrar ilgili pazaryerine bağlamak için yeniden "Ürün Gönderimi" yapmanız veya manuel olarak eşleştirmeniz gerekir.
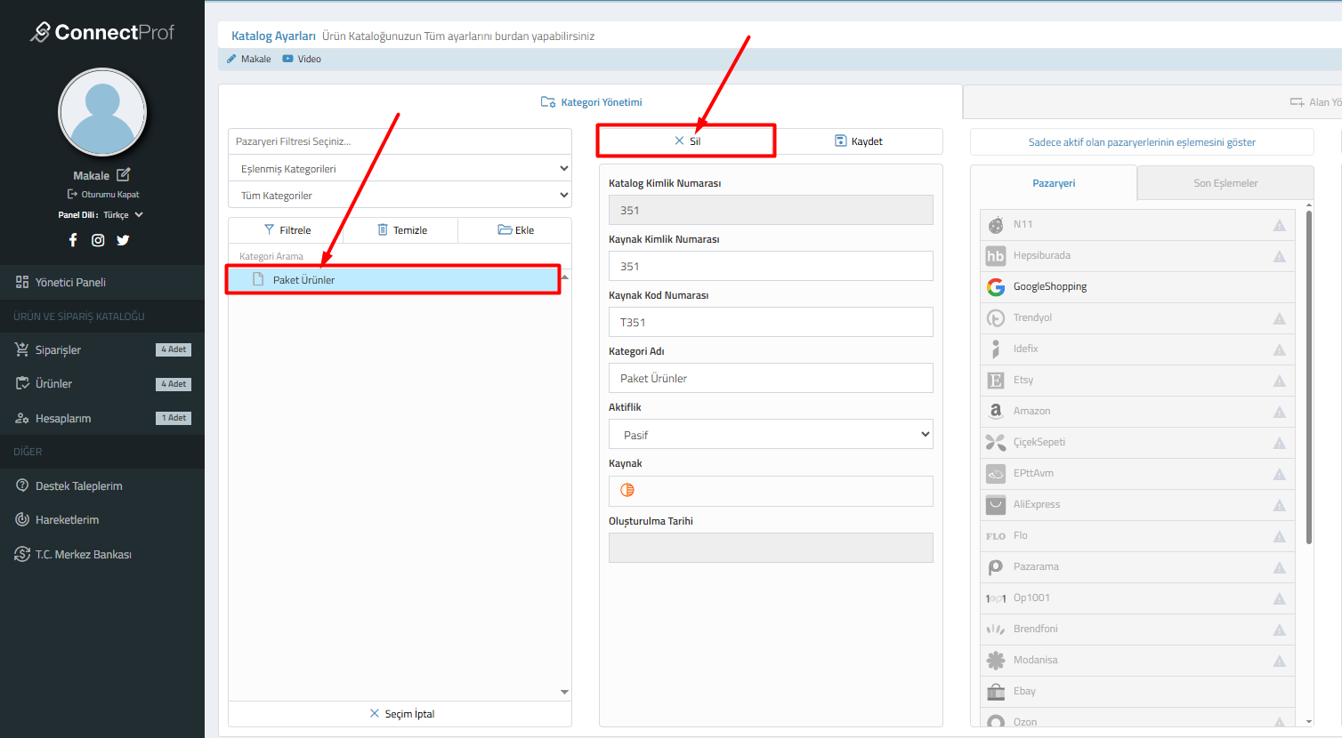
ConnectProf panelinde kategori yapınızı düzenlemek, kullanılmayan veya hatalı açılan kategorileri temizlemek için gelişmiş bir silme ve analiz mekanizması bulunur. Bu sistem, kategoriyi silerken bağlı olan ürünlerin kategorisiz kalmasını önlemek için otomatik eşleme seçenekleri sunar.
Ne İçin Kullanılır?
Ürün kataloğundaki hiyerarşiyi sadeleştirmek, yanlış açılmış kategorileri kaldırmak veya bir kategorideki tüm ürünleri toplu halde başka bir kategoriye aktararak mevcut kategoriyi yok etmek için kullanılır.
İşlem Adımları
- Kategori Yönetimine Giriş ve Seçim: ConnectProf panelinde Katalog Ayarları > Kategori Yönetimi sekmesine gidiniz. Sol taraftaki ağaç yapısından silmek istediğiniz kategoriyi (Örn: Paket Ürünler) seçiniz. Ardından üst paneldeki "X Sil" butonuna tıklayınız.

- Analiz Onayı: Silme komutu sonrası sistem bir ön uyarı penceresi açar. Bu aşamada üst düğüm kategorilerin tekil silinemeyeceği ve ürünlerin farklı bir kategoriye taşınması gerektiği hatırlatılır. Devam etmek için "ANALİZİ BAŞLAT" butonuna tıklayınız.

- Silme Analizi ve Ürün Kontrolü: Açılan ekranda silme işleminden etkilenecek kategoriler ve bu kategorilere bağlı olan ürünler listelenir. Eğer kategori içinde ürün varsa, bu ürünlerin hangi kategoriye taşınacağı bir sonraki adımda belirlenir. "Devam" butonuna basarak ilerleyiniz.

- Kalıcı Silme ve Geri Dönüş Yok Onayı: Sistem, işlemin geri alınamaz olduğuna dair son bir güvenlik uyarısı verir. Onaylıyorsanız "KALICI Olarak SİL" butonuna tıklayınız.

- İşlemin Tamamlanması: İşlem bittiğinde, silinen kategorideki ürünlerin seçtiğiniz (veya sistemin eşlediği) yeni kategoriye başarıyla aktarıldığını belirten bir başarılı operasyon mesajı görüntülenir.

Alanlar ve Ayarlar
| Buton / Terim | Açıklama |
|---|---|
| Analizi Başlat | Silinecek kategorinin alt kırılımlarını ve bağlı ürün sayısını hesaplayan tarama sürecidir. |
| Kategori Eşleşmesi | Silinen kategorideki ürünlerin aktarıldığı yeni hedef kategori tanımlamasıdır. |
| Kalıcı Olarak Sil | Veritabanı üzerinden kategori kaydını ve alt dallarını tamamen kaldıran son onaydır. |
Sık Sorulan Sorular
Kategoriyi sildiğimde ürünlerim kaybolur mu?
Hayır. ConnectProf mimarisi gereği ürünler kategorisiz kalamaz. Silme işlemi sırasında ürünleriniz otomatik olarak bir üst kategoriye veya analizde seçilen kategoriye eşlenir.
Silme butonu neden aktif değil?
Kategori seçimi yapmamış olabilirsiniz veya yetki sınırlamanız bulunuyor olabilir. Sol listeden kategorinin mavi ile seçili olduğundan emin olunuz.
Pazaryerindeki kategoriler de silinir mi?
Bu işlem sadece ConnectProf üzerindeki yerel kategori ağacını siler. Pazaryeri üzerindeki kategori yapısını etkilemez ancak ürünlerin pazaryeri eşleşmelerini yeniden kontrol etmeniz gerekebilir.
Hepsiburada'dan ConnectProf'a Ürün Çekme
Bu makalede, Hepsiburada mağazanızda satışta olan ürünlerinizi ConnectProf paneline nasıl aktaracağınız adım adım anlatılmaktadır. Bu işlem sayesinde ürünlerinizi tek tek açmak yerine Hepsiburada üzerindeki verilerinizle (fiyat, stok, açıklama, görsel) hızlıca entegre edebilirsiniz.
Lisansınız var ise Destek ekibine talep oluşturarak işlemlerinize başlanmasını talep edebilirsiniz.
Lisansınız yok ise Satış temsilcileri ile görüşerek detaylı bilgi alabilirsiniz.
1. Aşama: Hepsiburada Hesabının Tanımlanması
Ürün aktarımına başlamadan önce Hepsiburada mağazanızı sisteme bağlamanız gerekmektedir.
- Yönetici Paneli ana sayfasında sağ üstte veya sol menüde bulunan Hesaplarım butonuna tıklayın.
- Açılan sayfada yeni bir hesap eklemek için + butonuna basın.

- Pazaryeri listesinden Hepsiburada seçeneğini bulun ve üzerine tıklayarak Devam deyin.

4. Bilgiler sekmesinde aşağıdaki alanları doldurun:
- API Kullanıcı Adı: Trendyol Partner panelinden aldığınız API Key.
- API Şifresi: Trendyol Partner panelinden aldığınız API Secret.
- Tedarikçi Kimliği: Trendyol Seller ID numaranız.
5. Test Sonucu sekmesine tıklayarak bağlantının başarılı olduğunu doğrulayın ve Devam butonuna basarak hesabı kaydedin.

Not: Bu ekranda API Kullanıcı Adı veya API Şifresi hatalı girildiği takdirde sistem bağlantıyı gerçekleştiremez ve Bağlantı Başarısız hatasını gösterir.

2. Aşama: Ürün Aktarımı
- Hesap ekleme işleminden sonra Yönetici paneli > Entegrasyonlar > İçeri Aktarım alanından “Yeni Entegrasyon Oluştur” butonuna tıklayınız.

2. Kaynak Seçimi: "Pazaryeri" seçeneğini işaretleyip, listeden tanımladığınız Trendyol hesabını seçin. Hesaplarım kısmında daha önce hesaplarınızı tanımladığınız için bu aşamada Hesaplarım kısmında ki Trendyol hesabınız seçilmesi istenecektir.

Hesap bilgileri doğru olması durumunda aşağıda ki gibi yanıt alıp İçeri Aktarım Kurulumunu başarıyla sağlamış olacaksınız.

3. İçeri Aktarım entegrasyonu kurulduktan sonra Entegrasyonlar > İçeri Aktarım > Hepsiburada > Seçenekler alanından Ürün üzerinde güncellenmesini istediğiniz alanların seçimini yapabilirsiniz.


4. İşlemlerinizi tamamladıktan sonra güncelleme için destek talebi oluşturabilirsiniz.
5. Güncellemeden sonra ürünleriniz Yönetici Paneli > Ürün Listesi alanına gelecektir.
Alanlar ve Açıklamalar
| Alan Adı | Açıklama |
|---|---|
| Satıcı ID (Merchant ID) | Hepsiburada mağazanızın benzersiz kimlik numarasıdır. |
| Varyant Gruplandırma | Hepsiburada'daki HB SKU veya Model Kodu üzerinden ürünlerin varyantlı şekilde bağlanmasını sağlar. |
| Resim Aktarımı | Hepsiburada üzerindeki ana ve ek görsellerin panelinize çekilme durumudur. |
Sık Sorulan Sorular
Barkodu olmayan ürünleri nasıl engellerim?
Genel Ayarlar altındaki "Diğer Seçenekler" bölümünden "Barkodu Olmayan Ürünleri Gönderme" kutucuğunu işaretleyerek kaydedebilirsiniz. Hepsiburada API servisi barkodu boş olan ürünleri çekmeyecektir.
Kritik stok uyarısı nedir?
Stok miktarı belirlediğiniz rakamın altına düşen ürünler için sistemin size e-posta ile bildirim göndermesini sağlar, böylece Hepsiburada üzerinde stoksuz kalma riskini önlersiniz.
Stok güncellemeleri ne kadar sürede yansır?
ConnectProf üzerinden yapılan stok ve fiyat güncellemeleri, API üzerinden anlık olarak gönderilir. Stok ve Fiyat güncellemeleriniz sözleşmenizde bulunan entegrasyon sürelerinize göre değişiklik gösterebilir.
Ürünüm neden güncellenmiyor?
Ürünün bağlı olduğu Hepsiburada hesabının API bilgilerinin geçerli olduğundan ve ürünün ConnectProf üzerinde "Aktif" durumda olduğundan emin olun.
Siparişlerin kargo bilgileri nasıl güncellenir?
T-Soft panelinde siparişe kargo takip numarası girilip durum "Kargolandı" yapıldığında, bu bilgi API üzerinden otomatik olarak Hepsiburada'ya iletilir.
İptal/İade süreci entegre mi?
Hepsiburada üzerinden gelen iptal talepleri entegrasyon üzerinden takip edilebilir; ancak nihai iade onay işleminin Hepsiburada satıcı panelinden yapılması önerilir.
ConnectProf hakkında daha fazla bilgi almak için web sitemizi ziyaret edebilir veya bizimle iletişime geçebilirsiniz.
ConnectProf demosunu kullanarak entegrasyon sürecini deneyimleyebilir ve operasyonlarınıza uygunluğunu test edebilirsiniz. Demoya ulaşmak için tıklayınız.
Hepsiburada Entegrasyonu İçin Gerekli Bilgilerin Alınması
T-Soft e-ticaret sitenizi Hepsiburada pazaryeri ile entegre edebilmeniz için satıcı paneliniz üzerinden API bilgilerini (API Kullanıcı Adı, Şifre ve Merchant ID) oluşturmanız ve bu bilgileri T-Soft yönetim paneline tanımlamanız gerekmektedir.
1. Satıcı Hesabı Başvurusu ve Evrak Onayı
Hepsiburada'da satışa başlamak ve API erişimi sağlamak için öncelikle satıcı profilinizin doğrulanmış olması gerekir. Satıcı paneli üzerinden mağaza adınızı belirleyerek ön başvurunuzu başlatın.

Görsel: Mağaza adı ve tip seçimi ile başvuru başlatma.
Başvuru sonrası yetkili ve şirket bilgilerinizi eksiksiz doldurunuz. Ardından Hesabım > Belgelerim sekmesine giderek "Hepsiburada Satıcı Üyelik Sözleşmesi" gibi zorunlu evrakları sisteme yükleyiniz.

Görsel: Sözleşmelerin ve belgelerin onay durumu.
2. API Kullanıcısı Nasıl Oluşturulur?
Mağaza onay süreciniz tamamlandıktan veya panel erişimi sağlandıktan sonra, teknik entegrasyon için aşağıdaki adımları izleyerek API anahtarlarınızı oluşturun:

Görsel: API Yönetimi ve kullanıcı oluşturma adımları.
- Panele Giriş:partner.hepsiburada.com adresinden giriş yapın.
- API Yönetimi: Sol menüdeki Mağaza Ayarları sekmesine tıklayın ve API Yönetimi alanına giriş yapın.
- Yeni Kullanıcı Oluştur: Sayfanın sağ üstünde bulunan
+ Yeni API Kullanıcısı Oluşturbutonuna tıklayın. - Yetkileri Seçin: Açılan ekranda Ürün, Sipariş, Stok ve Fiyat gibi tüm yetkileri işaretleyerek "Kaydet ve Oluştur" butonuna basın.
2. ConnectProf Hepsiburada Hesap Tanımlama
Hesabınızı bağlamak için aşağıdaki adımları izleyin:
- ConnectProf sol menüsünde yer alan Hesaplarım sekmesine tıklayın.
- Açılan ekranda sağ üstte bulunan Hesap Ekle (+) butonuna basın.

3. Pazaryeri listesinden Hepsiburada logosunu seçin.

4. Bilgiler sekmesinde aşağıdaki alanları doldurun:
- API Key: Hepsiburada paneli üzerinden aldığınız anahtar.
- Password: Entegrasyon şifreniz.
5. Devam butonuna basarak bağlantıyı test edin ve kaydedin.

Girdiğiniz bilgiler Hepsiburada servisleri tarafından doğrulandığında "Hesabınıza Erişim Sağlandı" onay ekranı ile karşılaşırsınız.

Eğer girilen bilgilerden herhangi biri hatalı, eksik veya Hepsiburada tarafında yetkisiz ise sistem "Bağlantı Başarısız" uyarısı verecektir.

Alanlar ve Tanımlar
| Alan Adı | Açıklama |
|---|---|
| API Kullanıcı Adı | Hepsiburada tarafından verilen API entegrasyon kullanıcı bilgisidir. |
| Ürün Durumu | Ürünün Hepsiburada panelinde "Başarılı" veya "Hatalı" olma durumunu gösterir. |
| Varyant Verileri | Ürüne ait seçeneklerin (renk, beden vb.) eşleşme bilgileridir. |
2. Entegrasyon Ayarları
- ConnectProf panelinizde sol menüden Ürün ve Sipariş Kataloğu > Ürünler sekmesine gidin.
- Üst menüden Dışarı Aktarım sekmesine tıklayın.
- Trendyol Entegrasyonu kutucuğu üzerinde bulunan kırmızı renkli "Entegrasyon Ayarlarını Tamamlayın" butonuna tıklayarak ayar ekranını açın.

- Genel Ayarlar sekmesinde ürün filtrelerini ve alan eşleştirmelerini yapın.

- Üst menüdeki Seçenekler sekmesine geçerek kargo süresi ve marka/model ön ekleri gibi detayları belirleyin.

- Sağ üst köşede bulunan "Değişiklikleri Kaydet" butonu ile işlemleri tamamlayın.

Alanlar / Ayarlar / Butonlar
1. Genel Ayarlar Sekmesi
| Ayar Grubu | Açıklama |
|---|---|
| Limitler | Kritik Stok, Liste Fiyat Sınırlaması ve İndirimli Fiyat Sınırlaması gibi filtrelerin aktif edildiği bölümdür. |
| Diğer Seçenekler | "Sadece Aktif Ürünleri Gönder", "Fotoğrafsız Ürünleri Gönderme" gibi teknik filtreleri içerir. |
| Alan Seçimi | Ürün Kodu, Barkod, Fiyat ve Stok gibi verilerin T-Soft tarafındaki hangi alandan çekileceğini belirler. |
2. Ürün ve Stok Yönetimi
Ürünlerinizi Trendyol'da satışa sunmak ve güncel tutmak için Ürünler menüsünü kullanabilirsiniz. Ürün yönetim panelinde her ürünün yanındaki logolar, o ürünün hangi pazaryerlerine bağlı olduğunu gösterir.
Hızlı stok ve fiyat güncellemeleri için liste üzerindeki ilgili alanları doğrudan düzenleyebilir veya toplu işlem menüsünü kullanabilirsiniz.
Bir ürünün Trendyol üzerindeki durumunu detaylı incelemek için:
- İlgili ürünün yanındaki düzenleme butonuna tıklayın.
- Ürün kartı içerisinde Trendyol sekmesine geçiş yapın.
- Bu ekranda ürünün Trendyol'daki Liste Fiyatı, İndirimli Fiyatı ve Stok bilgilerini kontrol edebilirsiniz.
- Stok & Fiyat butonu ile sadece sayısal verileri, Tüm Veri butonu ile tüm ürün içeriğini anlık olarak Trendyol'a gönderebilirsiniz. (Resim, açıklama vs.)

⚠️ KRİTİK NOTLAR
Entegrasyonunuzun hatasız çalışması ve ürünlerinizin reddedilmemesi için aşağıdaki teknik gereklilikleri mutlaka kontrol ediniz:
Sık Sorulan Sorular
Hepsiburada API bilgilerimi nereden alabilirim?
Hepsiburada Satıcı Paneli üzerinde Mağaza Ayarları > API Yönetimi ekranından API Kullanıcı Adı ve Şifre bilgilerinizi oluşturabilirsiniz.
Bağlantı Testi sırasında "Bağlantı Başarısız" hatası alıyorum, ne yapmalıyım?
API Key veya Şifre bilgilerini kopyalarken başında veya sonunda boşluk kalmadığından emin olun. Ayrıca API kullanıcısını oluştururken tüm yetkilerin işaretlendiğini kontrol edin.
Hepsiburada Merchant ID (Mağaza ID) bilgisine neden ihtiyacım var?
Merchant ID, mağazanızın Hepsiburada sistemindeki kimlik numarasıdır. ConnectProf panelinde hesap kurulumunu tamamlamak ve verilerin doğru mağazaya işlenmesini sağlamak için zorunludur.
"Lisans Bulunamadı" uyarısı aldığımda ne yapmam gerekir?
Bu hata, ConnectProf paketinizde Hepsiburada modülünün aktif olmadığını gösterir. Aktivasyon işlemleri için satış temsilciniz veya destek ekibi ile iletişime geçmelisiniz.
Stok güncellemeleri ne kadar sürede yansır?
ConnectProf üzerinden yapılan stok ve fiyat güncellemeleri, API üzerinden anlık olarak gönderilir ve genellikle birkaç dakika içinde pazar yerinde güncellenir. Stok ve Fiyat güncellemeleriniz sözleşmenizde bulunan entegrasyon sürelerinize göre değişiklik gösterebilir. ConnectProf > Entegrasyonlar sayfası üzerinden entegrasyon sürelerinizi kontrol edebilirsiniz.
Siparişlerin kargo bilgileri Hepsiburada'ya otomatik gider mi?
Evet, T-Soft/ConnectProf panelinde siparişe kargo takip numarası girilip durum "Kargolandı" yapıldığında, bu bilgi API üzerinden otomatik olarak iletilir ve sipariş Hepsiburada panelinde de güncellenir.
ConnectProf hakkında daha fazla bilgi almak için web sitemizi ziyaret edebilir veya bizimle iletişime geçebilirsiniz.
ConnectProf demosunu kullanarak entegrasyon sürecini deneyimleyebilir ve operasyonlarınıza uygunluğunu test edebilirsiniz. Demoya ulaşmak için tıklayınız.
Ürün Kontrol ve Pazaryeri Senkronizasyonu
ConnectProf panelinde yer alan Ürün Listesi üzerinden, ürünlerinizin pazaryeri entegrasyon durumlarını kontrol edebilir, eksik eşleşmeleri tamamlayabilir ve ürün bazlı senkronizasyon işlemlerini gerçekleştirebilirsiniz.
İşlem Adımları
- Ürün Listesine Giriş: ConnectProf ana panelinde bulunan Ürün Listesi kutucuğuna tıklayarak ürün yönetim ekranına ulaşın.

- Ürün Detayını Açma: Kontrol etmek istediğiniz ürünün sol başında bulunan (+) simgesine tıklayarak ürünün detay panelini açın.
- Entegrasyon Kontrolü: Ürün detayında sağ tarafta bulunan sepet simgesini kontrol edin. Eğer ürün hiçbir pazaryerine bağlı değilse "Entegrasyon Bulunamadı" uyarısı görünecektir.

- Senkronizasyon Başlatma: Detay ekranındaki Ürünleri Senkronize Et butonuna tıklayarak ürünün hangi platformlara gönderileceğini ve uygunluk durumunu kontrol edin.

Ürün Kontrol Paneli Alanları
| Alan Adı | Açıklama |
|---|---|
| Genel Sekmesi | Ürünün katalog numarası, stok kodu, barkod geçerliliği (Valid/Not Valid) ve marka/model bilgilerinin yer aldığı kısımdır. |
| Ürün Boyutları | Lojistik süreçleri için kritik olan ağırlık, genişlik, yükseklik ve desi bilgilerini içerir. |
| Entegrasyon Durumu | Ürünün hangi pazaryerlerinde (Trendyol, N11, Amazon vb.) aktif olduğunu ve eşleşme durumunu gösterir. |
| Uygunluk Durumu | Ürünün senkronize edilmesi için bir engel olup olmadığını (Kategori eşlemesi, stok durumu, fiyat doğruluğu) yeşil onay veya turuncu uyarı simgeleriyle belirtir. |
Sık Sorulan Sorular
Barkod kısmında "NOT VALID" uyarısı ne anlama gelir?
Ürüne tanımlanan barkodun standart formatlara uygun olmadığını veya hatalı girildiğini belirtir. Pazaryeri entegrasyonu için barkodun düzeltilmesi önerilir.
Stok Durumu neden turuncu uyarı veriyor?
Bazı pazaryeri alanlarında stok miktarının sıfır olması veya senkronizasyon eşli stok alanlarının (örn: AmazonFBAStok) tanımlanmamış olması durumunda sistem sizi uyarır.
Kategori eşleşmesi yapılmadan ürün gönderilebilir mi?
Hayır. Pazaryerleri, her ürünün kendi kategori ağacında bir karşılığı olmasını zorunlu tutar. Eşleşme yapılmadan senkronizasyon tamamlanamaz.
ConnectProf panelinizde dış entegrasyonların (ERP, Muhasebe veya Özel Yazılımlar) veri alışverişi yapabilmesi için gerekli olan Web Servis (API) kullanıcısının oluşturulması ve yetkilendirilmesiyle ilgili adımlar aşağıda maddeler halinde açıklanmıştır.
Entegrasyon İçin Web Servis Kullanıcısı Oluşturma
- Adım 1: Hesaplarım Menüsüne Giriş
ConnectProf yönetim panelinde ana sayfada bulunan Hesaplarım butonuna tıklayarak hesap yönetim ekranına gidiniz.

- Adım 2: Web Servis Hesapları ve Yeni Kayıt
Üst sekmelerden Web Servis Hesapları alanını seçin ve sol taraftaki + Yeni Hesap Ekle butonuna tıklayın.

- Adım 3: Hesap Bilgilerini Tanımlama
Açılan pencerede Hesap Adı kısmına bir isim (Örn: TEST) girin ve durumunu Aktif olarak seçin. Sağ alttaki Yeni Hesap Ekle butonuna basarak kaydedin.

- Adım 4: Fonksiyon Yetkilerinin Belirlenmesi
Fonksiyon Yetkileri sekmesine geçerek, kullanıcının erişmesi gereken metodları (Örn: token/get, order/get) işaretleyiniz.

- Adım 5: Katalog Yetkilerinin Tanımlanması
Katalog Yetkileri sekmesinden, API kullanıcısının hangi ürün kataloğuna erişebileceğini seçiniz.

- Adım 6: API Anahtarlarını (Key) Kopyalama
İşlemler tamamlandığında listede oluşan API Key ve Secret Key bilgilerini kopyalayarak entegrasyon yapacağınız yazılıma aktarabilirsiniz.

Sık Sorulan Sorular
Birden fazla entegrasyon için tek kullanıcı yeterli mi?
Her farklı uygulama veya entegrasyon firması için ayrı bir Web Servis kullanıcısı oluşturulması, güvenlik ve takip açısından önerilir.
Katalog yetkisi vermezsem ne olur?
Katalog yetkisi verilmediği takdirde API kullanıcısı başarılı bir şekilde bağlansa dahi ürün veya stok verilerine erişemez.
Sipariş Entegrasyonu Fatura Bilgileri Düzenleme
Sipariş entegrasyonu üzerinde fatura bilgilerinizi yapılandırarak, çıktılarınızda yer alan gönderen bilgilerini özelleştirebilir ve profesyonel bir görünüm sağlayabilirsiniz.
Ne İçin Kullanılır?
ConnectProf panelinde her pazaryeri entegrasyonu için ayrı gönderen bilgileri tanımlamanıza olanak tanır. Bu sayede fatura çıktılarında veya kargo etiketlerinde mağaza logonuz, firma adınız ve iletişim bilgileriniz seçili entegrasyona özel olarak basılır.
İşlem Adımları
- ConnectProf panelinize giriş yapınız.
- Ana sayfada bulunan Siparişler kartına veya sol menüdeki Siparişler sekmesine tıklayınız.

Görsel 1: ConnectProf ana sayfasında Siparişler bölümü. - Açılan sipariş yönetim panelinde üst kısımda yer alan buton grubundan Entegrasyonlar butonuna tıklayınız.

Görsel 2: Sipariş listesi üzerinde Entegrasyonlar butonu. - Düzenlemek istediğiniz entegrasyon satırını bularak Düzenle (kalem simgesi) butonuna basınız.
- Açılan ayar penceresinde üst sekmelerden Fatura sekmesine geçiş yapınız.

Görsel 3: Entegrasyon ayarlarında Fatura sekmesi. - İlgili alanları doldurduktan sonra sağ alt köşedeki Kaydet butonuna tıklayarak işlemi tamamlayınız.
Alanlar ve Ayarlar
| Alan Adı | Açıklama |
|---|---|
| Firma Logosu | Fatura çıktısında görünecek logonuzun linkini (URL) bu alana ekleyiniz. |
| Firma Adınız veya Adınız Soyadınız | Faturalarda gönderen kısmında yer alacak resmi ticari ünvanınızı veya şahıs şirketi adınızı yazınız. |
| Telefon Numarası | Müşterilerin veya kargo görevlilerinin size ulaşabileceği güncel irtibat numarasını giriniz. |
| Adres Bilginiz | İşletmenizin açık adresini detaylı bir şekilde giriniz. |
| Ülke / Şehir / İlçe | Firmanızın bulunduğu konuma ait lokasyon bilgilerini tanımlayınız. |
Beklenen Sonuç
Bilgiler kaydedildikten sonra, ilgili pazaryerinden gelen siparişler için oluşturulan fatura ve kargo çıktılarında, bu sekmede tanımladığınız logo, ünvan ve adres bilgileri otomatik olarak görüntülenecektir.
Sık Sorulan Sorular
Logo linki nasıl eklenir?
Logonuzu bir resim barındırma servisine veya kendi web sitenizin sunucusuna yükledikten sonra, resmin doğrudan bağlantısını (örn: domain.com/logo.png) bu alana yapıştırmalısınız.
Farklı pazaryerlerine farklı adresler tanımlanabilir mi?
Evet, her entegrasyonun fatura sekmesi bağımsız çalışır. Trendyol siparişleri için farklı, Hepsiburada siparişleri için farklı adres ve logo kullanabilirsiniz.
Bilgileri güncelledim ancak faturada değişmedi?
Güncelleme sonrası mevcut açık olan sayfayı yenilemeniz ve çıktıyı tekrar almanız gerekebilir. Değişiklikler genellikle yeni oluşturulan dökümanlarda anlık yansır.
ConnectProf Wish Entegrasyonu Kurulum ve Kullanım Kılavuzu
Bu rehber, Wish mağazanızı ConnectProf paneline nasıl sağlayacağınızı açıklamaktadır.
Ne İçin Kullanılır?
Wish entegrasyonu; ürünlerinizin stok ve fiyat bilgilerini tek merkezden yönetmek, sipariş süreçlerini otomatize etmek ve satış performansınızı ConnectProf paneli üzerinden anlık takip etmek için kullanılır.
Wish Satıcı Hesabı
Entegrasyonu kurabilmek için aktif bir Wish satıcı hesabınızın olması gerekir.

1. Wish Hesabını ConnectProf'a Bağlama
Wish'de 2FA (SMS veya Uygulama doğrulaması) aktif olsa bile aşağıdaki adımlarla bağlantıyı kolayca tamamlayabilirsiniz:
- ConnectProf sol menüsünde yer alan Hesaplarım sekmesine tıklayın.
- Sağ üstte bulunan Hesap Ekle (+) butonuna basın.

3. Pazaryeri listesinden Wish logosunu seçin.
4. 2FA Doğrula butonuna basınız.

Wish Entegrasyonunda Yeni Nesil Bağlantı (OAuth 2.0)
Wish, güvenlik nedeniyle artık manuel API anahtarları yerine OAuth 2.0 protokolünü kullanmaktadır. Bu sistemde ConnectProf, sizi doğrudan Wish paneline yönlendirir ve güvenli bir şekilde erişim izni almanızı sağlar.
Mağaza kodu kısmından entegrasyon yapmak istediğiniz Wish hesabı seçin.
2FA (İki Faktörlü Doğrulama) Adımı: Butona tıkladığınızda sistem sizi otomatik olarak Wish.com sitesine yönlendirecektir. Eğer Wish oturumunuz açık değilse giriş yapmanız istenir. 2FA kodunuzu (SMS veya Authenticator) bu resmi Wish sayfasında girerek oturumunuzu onaylayın.Onay işleminden sonra otomatik olarak ConnectProf paneline geri döneceksiniz ve "Hesabınıza Erişim Sağlandı" mesajını göreceksiniz.
Yardım ve Destek
ConnectProf hakkında daha fazla bilgi almak için web sitemizi ziyaret edebilir veya bizimle iletişime geçebilirsiniz.
ConnectProf paneline kod yazmanıza gerek yoktur. Bağlan butonuna bastığınızda Etsy sizi kendi güvenli sayfasına yönlendirir; kodu oraya girersiniz.
ConnectProf demosunu kullanarak entegrasyon sürecini deneyimleyebilir ve operasyonlarınıza uygunluğunu test edebilirsiniz. Demoya ulaşmak için tıklayınız.
Yeni Etsy altyapısında bu bilgileri manuel girmenize gerek yoktur; sistem "Oturum Açma" yöntemiyle yetkiyi otomatik alır.
ConnectProf EbayEntegrasyonu Kurulum ve Kullanım Kılavuzu
Bu rehber, Ebay mağazanızı ConnectProf paneline nasıl sağlayacağınızı açıklamaktadır.
Ne İçin Kullanılır?
Ebay entegrasyonu; ürünlerinizin stok ve fiyat bilgilerini tek merkezden yönetmek, sipariş süreçlerini otomatize etmek ve satış performansınızı ConnectProf paneli üzerinden anlık takip etmek için kullanılır.
Ebay Satıcı Hesabı
Entegrasyonu kurabilmek için aktif bir Ebay satıcı hesabınızın olması gerekir.

1. Ebay Hesabını ConnectProf'a Bağlama
Ebay'da 2FA (SMS veya Uygulama doğrulaması) aktif olsa bile aşağıdaki adımlarla bağlantıyı kolayca tamamlayabilirsiniz:
- ConnectProf sol menüsünde yer alan Hesaplarım sekmesine tıklayın.
- Sağ üstte bulunan Hesap Ekle (+) butonuna basın.

3. Pazaryeri listesinden Ebay logosunu seçin.
4. 2FA Doğrula butonuna basınız.

Ebay Entegrasyonunda Yeni Nesil Bağlantı (OAuth 2.0)
Ebay, güvenlik nedeniyle artık manuel API anahtarları yerine OAuth 2.0 protokolünü kullanmaktadır. Bu sistemde ConnectProf, sizi doğrudan Ebay paneline yönlendirir ve güvenli bir şekilde erişim izni almanızı sağlar.
Mağaza kodu kısmından entegrasyon yapmak istediğiniz ebay hesabı seçin.
2FA (İki Faktörlü Doğrulama) Adımı: Butona tıkladığınızda sistem sizi otomatik olarak Ebay.com sitesine yönlendirecektir. Eğer Ebay oturumunuz açık değilse giriş yapmanız istenir. 2FA kodunuzu (SMS veya Authenticator) bu resmi Ebay sayfasında girerek oturumunuzu onaylayın.Onay işleminden sonra otomatik olarak ConnectProf paneline geri döneceksiniz ve "Hesabınıza Erişim Sağlandı" mesajını göreceksiniz.
Yardım ve Destek
ConnectProf hakkında daha fazla bilgi almak için web sitemizi ziyaret edebilir veya bizimle iletişime geçebilirsiniz.
ConnectProf paneline kod yazmanıza gerek yoktur. Bağlan butonuna bastığınızda Etsy sizi kendi güvenli sayfasına yönlendirir; kodu oraya girersiniz.
ConnectProf demosunu kullanarak entegrasyon sürecini deneyimleyebilir ve operasyonlarınıza uygunluğunu test edebilirsiniz. Demoya ulaşmak için tıklayınız.
Yeni Etsy altyapısında bu bilgileri manuel girmenize gerek yoktur; sistem "Oturum Açma" yöntemiyle yetkiyi otomatik alır.
ConnectProf Pinterest Entegrasyonu Kurulum ve Kullanım Kılavuzu
Bu rehber, Pinterest mağazanızı ConnectProf paneline nasıl sağlayacağınızı açıklamaktadır.
Ne İçin Kullanılır?
Pinterest entegrasyonu; ürünlerinizin stok ve fiyat bilgilerini tek merkezden yönetmek, sipariş süreçlerini otomatize etmek ve satış performansınızı ConnectProf paneli üzerinden anlık takip etmek için kullanılır.
Pinterest Satıcı Hesabı
Entegrasyonu kurabilmek için aktif bir Pinterest satıcı hesabınızın olması gerekir.

1. Pinterest Hesabını ConnectProf'a Bağlama
Pinterest'de 2FA (SMS veya Uygulama doğrulaması) aktif olsa bile aşağıdaki adımlarla bağlantıyı kolayca tamamlayabilirsiniz:
- ConnectProf sol menüsünde yer alan Hesaplarım sekmesine tıklayın.
- Sağ üstte bulunan Hesap Ekle (+) butonuna basın.

3. Pazaryeri listesinden Pinterest logosunu seçin.
4. 2FA Doğrula butonuna basınız.

Pinterest Entegrasyonunda Yeni Nesil Bağlantı (OAuth 2.0)
Pinterest, güvenlik nedeniyle artık manuel API anahtarları yerine OAuth 2.0 protokolünü kullanmaktadır. Bu sistemde ConnectProf, sizi doğrudan Pinterest paneline yönlendirir ve güvenli bir şekilde erişim izni almanızı sağlar.
2FA (İki Faktörlü Doğrulama) Adımı: Butona tıkladığınızda sistem sizi otomatik olarak Pinterest.com sitesine yönlendirecektir. Eğer Pinterest oturumunuz açık değilse giriş yapmanız istenir. 2FA kodunuzu (SMS veya Authenticator) bu resmi Pinterest sayfasında girerek oturumunuzu onaylayın.Onay işleminden sonra otomatik olarak ConnectProf paneline geri döneceksiniz ve "Hesabınıza Erişim Sağlandı" mesajını göreceksiniz.
Yardım ve Destek
ConnectProf hakkında daha fazla bilgi almak için web sitemizi ziyaret edebilir veya bizimle iletişime geçebilirsiniz.
ConnectProf paneline kod yazmanıza gerek yoktur. Bağlan butonuna bastığınızda Etsy sizi kendi güvenli sayfasına yönlendirir; kodu oraya girersiniz.
ConnectProf demosunu kullanarak entegrasyon sürecini deneyimleyebilir ve operasyonlarınıza uygunluğunu test edebilirsiniz. Demoya ulaşmak için tıklayınız.
Yeni Etsy altyapısında bu bilgileri manuel girmenize gerek yoktur; sistem "Oturum Açma" yöntemiyle yetkiyi otomatik alır.
ConnectProf panelinizde karşılaştığınız teknik sorunlar, sorularınız veya geliştirme talepleriniz için destek ekibimizle doğrudan iletişim kurabilirsiniz. Bu makale, talep oluşturma ve yönetim süreçlerini kapsamaktadır.
Ne İçin Kullanılır
Destek sistemi; teknik hataların bildirilmesi, entegrasyon süreçlerindeki aksaklıkların giderilmesi ve kullanım yardımı alınması amacıyla kullanılır.
İşlem Adımları
1. Destek Paneline Erişim
ConnectProf yönetici panelinde sol menüde bulunan DİĞER başlığı altındaki Destek Taleplerim sekmesine tıklayarak destek merkezine ulaşabilirsiniz.

2. Yeni Talep Oluşturma
Destek taleplerinizin listelendiği ekranda, sağ üst köşede bulunan turuncu + Ekle butonuna tıklayarak yeni bir talep formu açabilirsiniz.

3. Talep Formu Detayları
- Platform: Sorun yaşadığınız platformu seçin.
- Başlık: Sorununuzu özetleyen kısa bir başlık girin.
- Departman: İlgili birimi (Teknik, Entegrasyon vb.) seçin.
- İçerik: Yaşadığınız durumu detaylıca açıklayın.
- Dosyalar:Dosya Yükle butonunu kullanarak hata ekran görüntülerini ekleyebilirsiniz.

Tüm alanları doldurduktan sonra Talep Oluştur butonuna tıklayarak kaydınızı tamamlayın.
4. Destek Talebini Cevaplandırma
Açtığınız bir talebe ekibimizden yanıt geldiğinde veya siz ek bilgi iletmek istediğinizde aşağıdaki adımları izleyin:
- Talebi İncele: Yanıt vermek istediğiniz talebin en solunda bulunan mercek (incele) ikonuna tıklayarak talep detayına giriş yapın.

- Yanıt Yazma: Sayfanın alt kısmında yer alan "İsteği cevaplamak için bir şeyler yazın" metin alanına mesajınızı girin.
- Cevabı Gönder: Yanıtınızı tamamladıktan sonra turuncu renkli Cevap Gönder butonuna tıklayarak iletinizi ekibimize ulaştırın.

Alanlar ve Fonksiyonlar
| Alan Adı / Buton | Açıklama |
|---|---|
| Ara / Filtrele | Geçmiş taleplerinizi durum, departman veya anahtar kelimeye göre bulmanızı sağlar. |
| Mercek İkonu | Mevcut bir talebin detaylarını görüntülemek ve yazışma geçmişine ulaşmak için kullanılır. |
| Cevap Gönder | Yazılan yanıtın sisteme kaydedilerek destek ekibine iletilmesini sağlar. |
| Gizli Alan / Özel mi | Talebin sadece sizin tarafınızdan veya belirli yetkililerce görülmesini sağlar. |
Sık Sorulan Sorular
Taleplerim ne kadar sürede yanıtlanır?
Kapalı bir talebi yeniden açabilir miyim?
DeFactoFIT entegrasyonu, ConnectProf üzerindeki ürünlerinizi DeFactoFIT pazaryeri platformuna aktarmanızı, stok ve fiyat bilgilerini otomatik olarak güncellemenizi sağlar.
Ne İçin Kullanılır?
Ürün verilerinin tek bir panelden yönetilmesi, siparişlerin otomatik olarak çekilmesi ve stok yönetiminin senkronize bir şekilde yürütülmesi amacıyla kullanılır.
Defacto Satıcı Hesabı
Entegrasyonu kurabilmek için aktif bir Defacto Satıcı hesabınızın olması gerekir. Aşağıda ki buton üzerinden Satıcı Başvuru Formuna ulaşarak Satıcı Hesabınızı oluşturabilirsiniz.

DeFacto API Bilgileri Nereden Alınır?
DeFacto’da API bilgileri panel içinde otomatik görünmez. API erişimi sadece DeFacto Partner Yönetimi tarafından manuel olarak açılır ve bilgiler de yine onlar tarafından iletilir.
Mail adresleri:
- partner@defacto.com.tr
- integrations@defacto.com.tr
- Eğer onboarding sırasında bir temsilci atandıysa → o kişinin maili
Lisansınız var ise Destek ekibine talep oluşturarak işlemlerinize başlanmasını talep edebilirsiniz.
Lisansınız yok ise Satış temsilcileri ile görüşerek detaylı bilgi alabilirsiniz.

İşlem Adımları
- Hesap Ekleme: Sol menüde bulunan Hesaplarım sekmesine tıklayınız. Açılan sayfada "+" (Yeni Ekle) butonuna basarak DeFactoFIT logosunu seçiniz ve "Devam" butonuna tıklayınız.

2. API Bilgilerinin Girilmesi: Açılan pencerede DeFactoFIT panelinizden aldığınız Username ve Key bilgilerini ilgili alanlara yazarak "Devam" butonuna tıklayınız.

3. Hesabın Kaydedilmesi: Bağlantı testi başarılı olduğunda, hesabı panelde ayırt edebilmek için bir Hesap İsmi giriniz ve "Kaydet" butonuna basınız.

4. Girdiğiniz bilgiler Defacto servisleri tarafından doğrulandığında "Hesabınıza Erişim Sağlandı" onay ekranı ile karşılaşırsınız.

Eğer girilen bilgilerden herhangi biri hatalı, eksik veya Teknosa tarafında yetkisiz ise sistem "Bağlantı Başarısız" uyarısı verecektir.

Defacto Hesabını ConnectProf'a Ekleme
- Dışarı Aktarım Kurulumu: Ürün aktarımı için Ürünler > Dışarı Aktarım menüsüne giderek "+" butonuna tıklayınız. Listeden DeFactoFIT logosunu seçip "Entegrasyon Oluştur ve Devam Et" adımıyla kurulumu tamamlayınız.

- Açılan ekranda Defacto logosuna tıklayın (veya sağ üstten "Devam" diyerek Teknosayı seçin).

Entegrasyon Oluştur ve Devam et butonu üzerinden entegrasyon kurulumunuzu tamamlayabilirsiniz.
Entegrasyonlar sayfası üzerinden Aktif/Pasif entegrasyonlarınızı görüntüleyebilirsiniz.

Alanlar ve Tanımlar
| Alan / Buton | Açıklama |
|---|---|
| Username | DeFactoFIT paneli tarafından sağlanan kullanıcı adı bilgisidir. |
| Key | API erişimi için gereken özel anahtar kodudur. |
| Rapor Saklama Süresi | Aktarım sonuçlarının panelde kaç gün boyunca saklanacağını belirler. |
| Kategori Eşleme | Ürünlerin doğru kategorilere gönderilmesi için yapılması zorunlu olan eşleştirme işlemidir. |
Entegrasyon Ayarları
- ConnectProf panelinizde sol menüden Ürün ve Sipariş Kataloğu > Ürünler sekmesine gidin.
- Üst menüden Dışarı Aktarım sekmesine tıklayın.
- Defacto Entegrasyonu kutucuğu üzerinde yer alan kırmızı renkli "Entegrasyon Ayarlarını Tamamlayın" butonuna tıklayın.

Görsel 1: Defacto dışarı aktarım yönetim ekranı.
- Genel Ayarlar sekmesinde ürün limitlerini belirleyin ve barkod, stok kodu gibi alanların T-Soft tarafındaki hangi veriden çekileceğini (Alan Seçimi) tanımlayın.

Görsel 2: Defacto için limitler, alan seçimleri ve temel gönderim filtreleri.
- Seçenekler sekmesine geçerek Defacto'nun beklediği "Cinsiyet ve Yaş Grubu" dilini, fiyat özelleştirmelerini ve kargo sürelerini yapılandırın.

Görsel 3: Defacto pazar yerine özel fiyat alanı özelleştirme ve varyant ayarları.
- Tüm düzenlemeleri yaptıktan sonra sağ üstte bulunan "Değişiklikleri Kaydet" butonuna basarak süreci tamamlayın.

Görsel 4: Kurulumu başarıyla tamamlanmış Defacto entegrasyon kartı.
Defacto'ya Özel Ayar Detayları
| Ayar Adı | Görev / Önem |
|---|---|
| Fiyat Alanı Özelleştirme | Defacto'ya sadece indirimli fiyatları veya belirli bir fiyat alanını göndermek için kullanılır. |
| Cinsiyet ve Yaş Grubu Dili | Ürünlerin Defacto kataloğunda doğru kategorize edilmesi için dil seçimi (Örn: İngilizce/Türkçe) yapılır. |
| Grup Kodu Alanı | Varyantlı ürünlerin (Renk/Beden) pazar yerinde tek bir ürün altında toplanmasını sağlar. |
| Ürün Başlığına Alan Ekleme | Ürün adının sonuna veya başına marka, renk gibi bilgileri dinamik olarak eklemenizi sağlar. |
⚠️ KRİTİK NOTLAR
Entegrasyonunuzun hatasız çalışması ve ürünlerinizin reddedilmemesi için aşağıdaki teknik gereklilikleri mutlaka kontrol ediniz:
Sık Sorulan Sorular
Defacto'ya sadece indirimli fiyatlarımı nasıl gönderirim?
Seçenekler sekmesinde bulunan "Fiyat Alanı Özelleştirme" ayarından "Sadece İndirimli Fiyat" seçeneğini işaretleyerek, pazar yerine sadece kampanyalı fiyatlarınızın iletilmesini sağlayabilirsiniz.
Varyantlı ürünlerde (Beden/Renk) eşleşme nasıl sağlanır?
Varyantlı ürünlerin Defacto tarafında tek bir ürün altında toplanması için Seçenekler sekmesindeki "Grup Kodu Alanı" kısmından, T-Soft tarafındaki grup kodu verisini (genellikle Model Kodu) eşleştirmeniz gerekmektedir.
Defacto'da "Cinsiyet ve Yaş Grubu" hatası alıyorum, ne yapmalıyım?
Defacto kataloğunda bu alanlar zorunludur. Seçenekler sekmesindeki "Cinsiyet ve Yaş Grubu Dil Alanı" ayarının doğru seçildiğinden ve ürünlerinizde bu bilginin tanımlı olduğundan emin olun.
Barkodu olmayan ürünleri nasıl engellerim?
Genel Ayarlar altındaki "Diğer Seçenekler" bölümünden "Barkodu Olmayan Ürünleri Gönderme" kutucuğunu işaretleyerek, eksik verili ürünlerin hata almasını önleyebilirsiniz.
Kritik stok uyarısı nedir?
Stok miktarı belirlediğiniz rakamın altına düşen ürünler için sistemin size e-posta ile bildirim göndermesini sağlar. Bu ayarı Genel Ayarlar sekmesindeki "Kritik Stok Uyarısı" alanından yapabilirsiniz.
Stok güncellemeleri ne kadar sürede yansır?
ConnectProf üzerinden yapılan stok ve fiyat güncellemeleri API üzerinden anlık gönderilir. Pazar yerindeki güncelleme hızı, sözleşmenizde bulunan entegrasyon sürelerine (Örn: 1 saatlik döngü) göre değişiklik gösterebilir.
Siparişlerin kargo bilgileri nasıl güncellenir?
T-Soft panelinde siparişe kargo takip numarası girilip durum "Kargolandı" yapıldığında, bu bilgi API üzerinden otomatik olarak Defacto'ya iletilir.
İptal/İade süreci entegre mi?
Defacto üzerinden gelen iptal talepleri entegrasyon üzerinden takip edilebilir; ancak nihai iade ve ödeme onay işlemlerinin Defacto satıcı paneli üzerinden yapılması daha güvenli bir operasyon sağlar.
Ürünüm neden güncellenmiyor?
Ürünün ConnectProf üzerinde "Aktif" durumda olduğundan ve Genel Ayarlar sekmesindeki "Sadece Aktif Ürünleri Gönder" filtresine takılmadığından emin olun. Ayrıca API bilgilerinin geçerliliğini kontrol edin.
ConnectProf Etsy Entegrasyonu Kurulum ve Kullanım Kılavuzu
Bu rehber, Etsy mağazanızı ConnectProf paneline nasıl sağlayacağınızı açıklamaktadır.
Ne İçin Kullanılır?
Etsy entegrasyonu; ürünlerinizin stok ve fiyat bilgilerini tek merkezden yönetmek, sipariş süreçlerini otomatize etmek ve satış performansınızı ConnectProf paneli üzerinden anlık takip etmek için kullanılır.
Etsy Satıcı Hesabı
Entegrasyonu kurabilmek için aktif bir Etsy satıcı hesabınızın olması gerekir.

1. Etsy Hesabını ConnectProf'a Bağlama
Etsy'de 2FA (SMS veya Uygulama doğrulaması) aktif olsa bile aşağıdaki adımlarla bağlantıyı kolayca tamamlayabilirsiniz:
- ConnectProf sol menüsünde yer alan Hesaplarım sekmesine tıklayın.
- Sağ üstte bulunan Hesap Ekle (+) butonuna basın.

3. Pazaryeri listesinden Etsy logosunu seçin.
4. 2FA Doğrula butonuna basınız.

Etsy Entegrasyonunda Yeni Nesil Bağlantı (OAuth 2.0)
Etsy, güvenlik nedeniyle artık manuel API anahtarları yerine OAuth 2.0 protokolünü kullanmaktadır. Bu sistemde ConnectProf, sizi doğrudan Etsy paneline yönlendirir ve güvenli bir şekilde erişim izni almanızı sağlar.
2FA (İki Faktörlü Doğrulama) Adımı: Butona tıkladığınızda sistem sizi otomatik olarak Etsy.com sitesine yönlendirecektir. Eğer Etsy oturumunuz açık değilse giriş yapmanız istenir. 2FA kodunuzu (SMS veya Authenticator) bu resmi Etsy sayfasında girerek oturumunuzu onaylayın.Onay işleminden sonra otomatik olarak ConnectProf paneline geri döneceksiniz ve "Hesabınıza Erişim Sağlandı" mesajını göreceksiniz.
Yardım ve Destek
ConnectProf hakkında daha fazla bilgi almak için web sitemizi ziyaret edebilir veya bizimle iletişime geçebilirsiniz.
ConnectProf paneline kod yazmanıza gerek yoktur. Bağlan butonuna bastığınızda Etsy sizi kendi güvenli sayfasına yönlendirir; kodu oraya girersiniz.
ConnectProf demosunu kullanarak entegrasyon sürecini deneyimleyebilir ve operasyonlarınıza uygunluğunu test edebilirsiniz. Demoya ulaşmak için tıklayınız.
Yeni Etsy altyapısında bu bilgileri manuel girmenize gerek yoktur; sistem "Oturum Açma" yöntemiyle yetkiyi otomatik alır.
Teknosa Pazaryeri Entegrasyonu
Teknosa Pazaryeri entegrasyonu; e-ticaret sitenizdeki ürünlerin Teknosa platformu üzerinde listelenmesini, stok ve fiyat bilgilerinin çift taraflı senkronize edilmesini ve gelen siparişlerin T-Soft paneli üzerinden yönetilmesini sağlayan kapsamlı bir çözümdür.
Teknosa Entegrasyonu Ne İş Yapar?
Teknosa pazaryerinde manuel işlem yapmak yerine, tüm operasyonu tek bir merkezden yönetmenize olanak tanır. Entegrasyonun temel işlevleri şunlardır:
- Merkezi Stok Yönetimi: Sitenizde satılan bir ürünün stoğu Teknosa'da otomatik olarak güncellenir, böylece hatalı satış riskinin önüne geçilir.
- Fiyat Senkronizasyonu: Belirlediğiniz fiyat kuralları (kar marjı, kampanya vb.) çerçevesinde Teknosa fiyatları anlık güncellenir.
- Otomatik Sipariş Aktarımı: Teknosa'dan gelen siparişler T-Soft Siparişler sayfasına düşer, kargo fişleri ve faturalandırma süreci hızlanır.
Teknosa Satıcı Hesabı
Entegrasyonu kurabilmek için aktif bir Teknosa Satıcı hesabınızın olması gerekir. Aşağıda ki buton üzerinden Satıcı Başvuru Formuna ulaşarak Satıcı Hesabınızı oluşturabilirsiniz.

1. Teknosa API Bilgilerinin Edinilmesi
Teknosa satıcı panelinize (Seller Center) giriş yapınız. Profil > API Anahtarı menüsünden API Key bilginizi kopyalayın. Ardından Ayarlar > Mağaza > Kimlik sekmesinden Satıcı ID (Seller ID) numaranızı alabilirsiniz.
Lisansınız var ise Destek ekibine talep oluşturarak işlemlerinize başlanmasını talep edebilirsiniz.
Lisansınız yok ise Satış temsilcileri ile görüşerek detaylı bilgi alabilirsiniz.

Teknosa Hesabını ConnectProf'a Ekleme
Hesabınızı bağlamak için aşağıdaki adımları izleyin:
- ConnectProf sol menüsünde yer alan Hesaplarım sekmesine tıklayın.
- Açılan ekranda sağ üstte bulunan Hesap Ekle (+) butonuna basın.

- Pazaryeri listesinden Teknosa logosunu seçin.

4. Bilgiler sekmesinde aşağıdaki alanları doldurun:
- Shop Id bilgisini ilgili alanı doldurmanız gerekecektir.

5. Devam butonuna basarak bağlantıyı test edin ve kaydedin.
Girdiğiniz bilgiler Teknosa servisleri tarafından doğrulandığında "Hesabınıza Erişim Sağlandı" onay ekranı ile karşılaşırsınız.

Eğer girilen bilgilerden herhangi biri hatalı, eksik veya Teknosa tarafında yetkisiz ise sistem "Bağlantı Başarısız" uyarısı verecektir.

2. Teknosa Hesabını ConnectProf'a Ekleme
Hesabınızı bağlamak için aşağıdaki adımları izleyin:
- ConnectProf sol menüsünde yer alan Hesaplarım sekmesine tıklayın.
- Açılan ekranda sağ üstte bulunan Hesap Ekle (+) butonuna basın.

- Açılan ekranda Teknosa logosuna tıklayın (veya sağ üstten "Devam" diyerek Teknosayı seçin).

Entegrasyon Oluştur ve Devam et butonu üzerinden entegrasyon kurulumunuzu tamamlayabilirsiniz.
Entegrasyonlar sayfası üzerinden Aktif/Pasif entegrasyonlarınızı görüntüleyebilirsiniz.

Alanlar ve Tanımlar
| Parametre | Fonksiyonu |
|---|---|
| Varyant Gönderimi | Renk ve beden gibi seçenekli ürünlerin alt seçenekleriyle birlikte aktarılmasını sağlar. |
| Fiyat Çarpanı | Pazaryeri komisyonlarını fiyatlara otomatik eklemek için kullanılır (Örn: 1.20 yazılarak %20 artış sağlanır). |
| Sipariş Kontrol Süresi | Teknosa'daki siparişlerin ne kadar sıklıkla (dakika bazlı) kontrol edilip siteye çekileceğini belirler. |
| Kargo Teslim Süresi | Ürünlerin Teknosa panelinde görünecek olan "Kargoya verilme süresi" bilgisini tanımlar. |
Entegrasyon Ayarları
- ConnectProf panelinizde sol menüden Ürün ve Sipariş Kataloğu > Ürünler sekmesine gidin.
- Üst menüden Dışarı Aktarım sekmesine tıklayın.
- Teknosa Entegrasyonu kutucuğu üzerinde yer alan kırmızı renkli "Entegrasyon Ayarlarını Tamamlayın" butonuna tıklayın.

Görsel 1: Teknosa entegrasyonu dışarı aktarım ekranı.
- Genel Ayarlar sekmesinde stok limitlerini, ürün gönderim filtrelerini (Sadece aktif ürünler vb.) ve veri alanlarını eşleştirin.

Görsel 2: Teknosa için limitler ve alan seçimi ekranı.
- Seçenekler sekmesine geçerek Teknosa'nın zorunlu kıldığı Depo Bilgisi, Kargo Bilgisi ve barkod ön eklerini doldurun.

Görsel 3: Teknosa'ya özel depo, kargo ve fiyat yuvarlama ayarları.
- Ayarları tamamladıktan sonra sağ üstteki "Değişiklikleri Kaydet" butonuna tıklayın.

Görsel 4: Kurulumu tamamlanmış Teknosa entegrasyon kutusu.
Teknosa Ayarları
| Ayar Adı | Açıklama |
|---|---|
| Depo Bilgisi | Ürünlerin hangi depodan çıkış yapacağını Teknosa sistemine bildirmek için kullanılır. |
| Kargo Bilgisi | Teknosa panelinde tanımlı olan kargo şablonunuzu (Standart vb.) buradan seçmelisiniz. |
| Minimum Stok Bildirimi | Ürünlerin Teknosa'da satışta kalması için gereken minimum stok adedini belirler. |
| Fiyat Alanı Yuvarlama | Teknosa'ya giden ürün fiyatlarındaki kuruş hanelerini yukarı veya aşağı yuvarlamanızı sağlar. |
⚠️ KRİTİK NOTLAR
Entegrasyonunuzun hatasız çalışması ve ürünlerinizin reddedilmemesi için aşağıdaki teknik gereklilikleri mutlaka kontrol ediniz:
Sık Sorulan Sorular
Teknosa'da barkod hatası alıyorum, ne yapmalıyım?
Genel Ayarlar > Alan Seçimi kısmından barkod alanının doğru eşleştirildiğinden ve Seçenekler sekmesinde yanlış bir "Barkod Ön Eki" tanımlanmadığından emin olun.
Ürün açıklamalarına Teknosa'da ek bilgi ekleyebilir miyim?
Evet, Seçenekler sekmesindeki "Detay Alana Açıklama Ekle" seçeneği ile ürün detaylarına ek metinler ilave edebilirsiniz.
Siparişlerin kargo bilgileri nasıl güncellenir?
T-Soft panelinde siparişe kargo takip numarası girilip durum "Kargolandı" yapıldığında, bu bilgi API üzerinden otomatik olarak Teknosa'ya iletilir ve sipariş Teknosa tarafında da kargolandı durumuna geçer.
İptal/İade süreci entegre mi?
Teknosa üzerinden gelen iptal talepleri entegrasyon üzerinden takip edilebilir; ancak nihai iade onay işleminin Teknosa satıcı panelinden yapılması önerilir.
Bu makale, Beymen pazaryeri entegrasyonunu ConnectProf panelinizde nasıl aktif hale getireceğinizi, hesap bilgilerinizi nasıl tanımlayacağınızı ve ürün gönderim süreçlerini nasıl başlatacağınızı açıklamaktadır.
Ne İçin Kullanılır?
Beymen entegrasyonu; e-ticaret sitenizdeki ürünleri Beymen pazaryeri standartlarına uygun şekilde listelemenize, stok ve fiyat bilgilerini otomatik olarak senkronize etmenize ve tüm sipariş sürecini tek bir panelden yönetmenize olanak tanır.
Entegrasyonu kurabilmek için aktif bir Beymen Satıcı hesabınızın olması gerekir. Aşağıda ki buton üzerinden Satıcı Başvuru Formuna ulaşarak Satıcı Hesabınızı oluşturabilirsiniz.

1. Beymen API Bilgilerini Alma
Lisansınız var ise Destek ekibine talep oluşturarak işlemlerinize başlanmasını talep edebilirsiniz.
Lisansınız yok ise Satış temsilcileri ile görüşerek detaylı bilgi alabilirsiniz.

2. Beymen Hesabının Tanımlanması
Entegrasyonun çalışabilmesi için öncelikle Beymen'den aldığınız API bilgilerini panele kaydetmelisiniz.
- ConnectProf panelinde sol menüden Hesaplarım sekmesine tıklayın.

- Açılan ekranda Beymen logosuna tıklayın (veya sağ üstten "Devam" diyerek Beymen'i seçin).

- Bilgiler sekmesinde, Beymen Partner Paneli'nden aldığınız API Key ve API Şifresi bilgilerini girerek kaydedin.

2. Dışarı Aktarım (Entegrasyon) Oluşturma
Hesap tanımlandıktan sonra ürün akışını yöneteceğiniz entegrasyon kartını oluşturun.
- Sol menüden Dışarı Aktarım sekmesine gidin.
- Ekranın alt kısmındaki "Yeni Entegrasyon Oluştur" alanından Beymen logosuna tıklayın.


- Açılan pencerede daha önce tanımladığınız Beymen hesabını seçerek işlemi tamamlayın.

Gerekli kontrollerin sağlanabilmesi için Destek Ekibimiz ile iletişime geçmeniz gerekmektedir.
Alanlar ve Açıklamalar
| Alan / Buton | Açıklama |
|---|---|
| Filtrelenen | Belirlediğiniz kriterlere göre Beymen'e gönderilmeye hazır ürün sayısıdır. |
| Eklenen | Beymen tarafına başarılı bir şekilde aktarılmış ürün sayısıdır. |
| Sürekli Güncelleme | Stok ve fiyat bilgilerinin otomatik olarak kaç dakikada bir güncelleneceğini belirtir. |
Entegrasyon Ayarları
- ConnectProf panelinde sol menüden Ürün ve Sipariş Kataloğu > Ürünler sekmesine gidin.
- Üst menüden Dışarı Aktarım sekmesine tıklayın.
- Beymen Entegrasyonu kutucuğu üzerinde yer alan kırmızı renkli "Entegrasyon Ayarlarını Tamamlayın" butonuna tıklayın.

Görsel 1: Beymen entegrasyonu dışarı aktarım yönetim ekranı.
- Genel Ayarlar sekmesinde stok/fiyat limitlerini ve "Sadece Aktif Ürünleri Gönder" gibi filtreleri belirleyin.

Görsel 2: Beymen için limitler ve alan seçimlerinin (Ürün Kodu, Barkod vb.) eşleştirilmesi.
- Seçenekler sekmesine geçerek Beymen'e özel zorunlu alanları (Cinsiyet, Yaş Grubu, Garanti Süresi vb.) doldurun.

Görsel 3: Beymen'e özel pazar yeri seçenekleri ve ek detay ayarları.
- İşlemleri tamamlamak için sağ üstteki "Değişiklikleri Kaydet" butonuna basın.

Görsel 4: Ayarları kaydedilmiş ve aktarıma hazır Beymen entegrasyonu.
Beymen Ayarları
| Parametre | Açıklama |
|---|---|
| Cinsiyet ve Yaş Grubu | Beymen ürün listelemelerinde zorunlu olan hedef kitle bilgisinin hangi alandan çekileceğini belirler. |
| Maksimum Satın Alma Adedi | Bir müşterinin tek bir siparişte bu üründen en fazla kaç adet alabileceğini kısıtlar. |
| Garanti Süresi | Ürünlerin garanti bilgilerinin (Ay bazında) sisteme iletilmesini sağlar. |
| Yasaklı Kelimeler | Başlık veya açıklamalarda Beymen tarafından istenmeyen kelimeleri otomatik temizler. |
⚠️ KRİTİK NOTLAR
Entegrasyonunuzun hatasız çalışması ve ürünlerinizin reddedilmemesi için aşağıdaki teknik gereklilikleri mutlaka kontrol ediniz:
Sık Sorulan Sorular
Barkodu olmayan ürünleri nasıl engellerim?
Genel Ayarlar altındaki "Diğer Seçenekler" bölümünden "Barkodu Olmayan Ürünleri Gönderme" kutucuğunu işaretleyerek kaydedebilirsiniz.
Kritik stok uyarısı nedir?
Stok miktarı belirlediğiniz rakamın altına düşen ürünler için sistemin size e-posta ile bildirim göndermesini sağlar.
Stok güncellemeleri ne kadar sürede yansır?
ConnectProf üzerinden yapılan güncellemeler API üzerinden anlık gönderilir. Sözleşmenizdeki entegrasyon sürelerine göre (Örn: 1 saatlik döngü) pazar yerinde güncellenir.
Siparişlerin kargo bilgileri nasıl güncellenir?
T-Soft panelinde kargo takip numarası girilip durum "Kargolandı" yapıldığında, bilgi otomatik olarak Beymen'e iletilir.
İptal/İade süreci entegre mi?
Pazar yerinden gelen iptal talepleri ConnectProf'ta görünür; ancak onay işlemlerinin Beymen partner paneli üzerinden yapılması önerilir.